晴朗、稳定的天空,是天文观测最基本、也最宝贵的资源之一。对于光学天文望远镜的建设和运行而言,天空中云层的分布情况直接影响可观测时间和观测数据质量。因此,长期、稳定地获取天空云况信息,是天文台址评估和运行管理中的重要基础工作。
新疆天文台光学天文与技术应用研究室硕士研究生王思琪在导师艾力·伊沙木丁研究员的指导下,围绕慕士塔格观测站全天空相机云图自动分类问题开展研究,设计了一种面向实际观测环境的云图自动分类模型 ASCNet,为天空状态的快速、客观判别提供了新的技术手段。能够对全天空相机获取的云图进行自动分类,在复杂光照条件下仍保持较好的稳定性,为台址监测提供了更加高效的解决方案。相关研究成果已发表于天文期刊Research in Astronomy and Astrophysics(RAA, 26, 035002, 2026)。
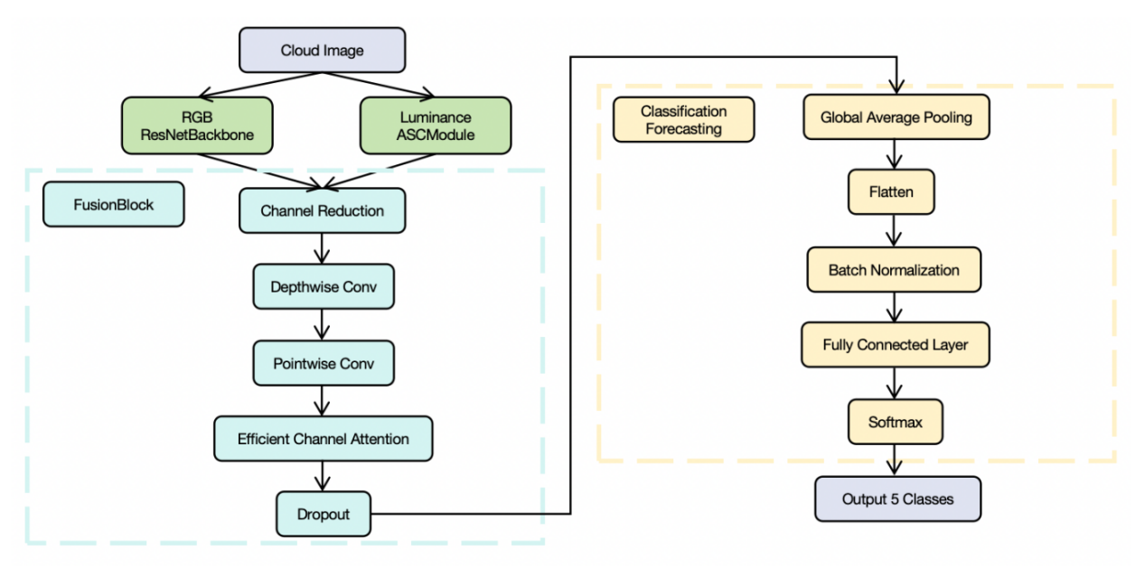
该研究提出互补的双通道特征提取结构,其中 ResNet 用于捕获全局语义信息,ASCModule用于捕获局部亮度纹理特征,实现对云况的综合判别。测试结果表明,该模型在云图自动分类任务中表现出较高的一致性和稳定性,与人工判读结果的一致率接近92.7%,能够有效识别多种典型云况,显示出良好的实际应用潜力。
全天相机云图的自动分类,对于降低人工判读工作量、提升台址监测效率具有重要意义。随着天文观测向智能化和精细化方向发展,这种“让机器理解天空状态”的方法,有望在天文台址评估和观测运行支持中发挥更加重要的作用。本研究得到中国科学院“西部之光”计划、国家自然科学基金等项目资助。

图:ASCNet结构

表:对比实验
论文链接:doi:10.1088/1674-4527/ae25c7



